- アンケートフォームを追加したり、内容を編集したりできます。
- アンケートフォームの作成数に上限はありません。
- アンケートフォームには、資料請求フォームや問い合わせフォームのような必須項目はあらかじめ設定されていないため、自由に項目を設定できます。ただし、お名前・電話番号・メールアドレス・住所のうち、いずれか1つ以上は必須項目として設定してください。
- サンクスページや自動返信メールを設定することができます。
アンケートフォームを新規作成する
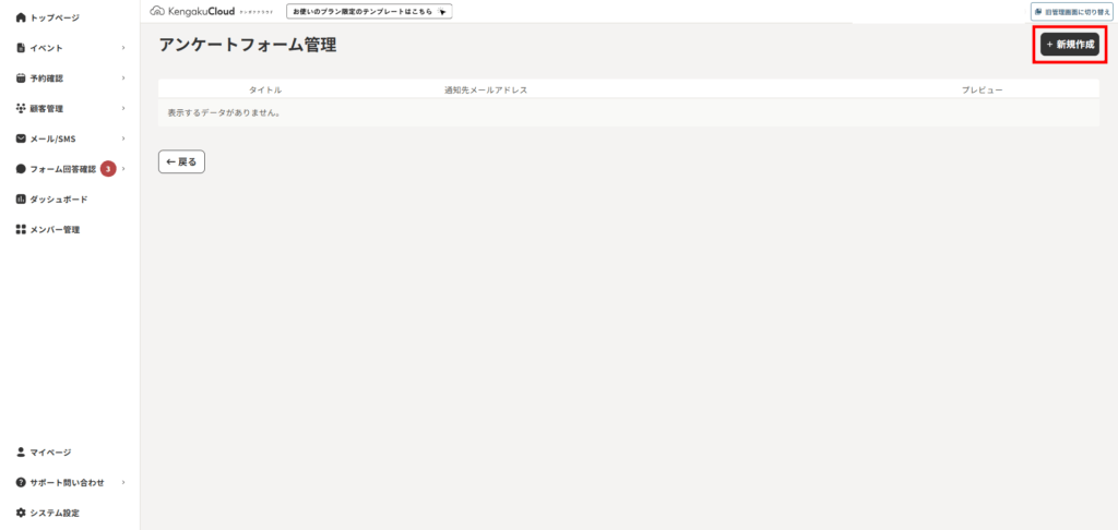
1. [システム設定]→[アンケートフォーム管理]をクリックします。

2. [新規作成]をクリックします。

3. [次へ]をクリックします。

4. アンケートフォームのタイトルを入力します。
ここでは例として、「来場アンケートフォーム」としました。

5. アンケートフォームの概要を入力します。
- ここでは例として、「本日はご来場いただき誠にありがとうございます。今後のサービス向上のため、簡単なアンケートにぜひご協力ください。所要時間は約1分です。」としました。
- 画像やリンクも挿入できます。使い方については、こちらをご覧ください。

6. お名前(姓名)とふりがなを入力するかどうかを設定します。
- お名前・電話番号・メールアドレス・住所のうち、いずれか1つ以上は必須項目として設定してください。
- 回答必須の質問にするには、[必須]にチェックを入れます。
- 質問を削除するには、右側のごみ箱マークをクリックします。
- 項目の左側にある≡のマークをクリックすると、質問の順番を入れ替えることができます。

7. メールアドレスを入力するかどうかを設定します。

8. 電話番号を入力するかどうかを設定します。

9. 郵便番号および住所を入力するかどうかを設定します。

10. 質問を追加する場合は、[質問を追加]をクリックします。

11. 営業やイタズラ目的のフォーム送信を防ぐため、除外キーワードを設定できます。
- 例えば、「突然のご連絡失礼いたします」「初めまして」などを設定します。
- ここで設定したキーワードのいずれかを含むアンケートは、[非表示]タブに振り分けられ、通常の一覧には表示されません。

12. 自動返信メールを設定します。
- この項目は入力必須となります。
- アンケート回答後に自動的に顧客に送信されます。
- ここでは例として、次のように設定しました。
件名
[御礼] アンケートへのご協力ありがとうございます
本文
この度は、アンケートにご回答いただき誠にありがとうございました。
お寄せいただいたご意見・ご感想は、今後のサービス向上のため大切に活用させていただきます。

13. サンクスページを、次の3つから選びます。
| 選択肢 | 意味 |
|---|---|
| デフォルトのサンクスページを使用する | Kengaku Cloudデフォルトのサンクスページが表示されます。 |
| 編集したサンクスページを使用する | 編集したサンクスページに転送されます。画像も挿入できます。 |
| 設定したURLにリダイレクトする | 独自に作成したURLへ転送できます。 |

デフォルトのサンクスページ

編集したサンクスページ

14. 連絡先メールアドレスを入力します。
- アンケートが送信されると、設定したメールアドレスに通知されます。
- 空欄の場合は、会社編集で設定したメールアドレスに通知されます。

15. Chatworkと連携している場合は、ChatworkルームIDとChatworkトークンを入力します。
アンケートの内容が、Chatworkに送信されます。

16. Digimaと連携している場合は、Digimaウェブフォーム名を入力します。
アンケートの内容が、Digimaに送信されます。

17. アンケートを公開する場合は、[公開する]にチェックを入れます。
個人情報の取扱いフォームを表示したくない場合は、こちらをご覧ください。

18. [登録する]をクリックすると、アンケートが公開されます。

アンケートフォームをプレビューする
1. [システム設定]→[アンケートフォーム管理]→[プレビュー]をクリックします。
アンケートのプレビュー画面が表示されます。

アンケートフォームを埋め込む
1. [システム設定]→[アンケートフォーム管理]→アンケートの左側にある[詳細]をクリックします。

2. 埋め込み用HTMLコードが表示されますのでコピーして使用してください。

アンケートの内容を確認する
- アンケートが送信されると、設定したメールアドレス、または管理者に通知されます。
- アンケートの内容は、本システムに保存されます。
1. [フォーム回答確認]→[アンケート]をクリックします。

2. [詳細]をクリックします。

3. アンケートの内容が表示されました。

関連ページ
